Toad For Oracle
Atif aslam hd video download. Feb 06, 2018 Presenting the Biggest Romantic Single of the year ‘Jab Koi Baat’ Vocals by Atif Aslam & Shirley Setia & Music by DJ Chetas Feel the love intoxicate you this Valentine’s Day!
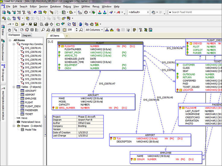
• Current rating: 0 • • • • • Your rating: not submitted TOAD is a powerful tool that allows DBAs (Database Administrators) and developers to increase their productivity by working with Oracle via a graphical user interface (GUI). This application is able to accelerate and ease PL/SQL development by simplifying the database administration tasks. TOAD provides advanced editing tools that will allow editors to work on multiple files at once, and even to handle various file types (text, PL/SQL, HTML, SQL and Java) at the same time. Xlstat free trial. This utility features a set of powerful productivity functions, such as syntax highlighting, version control, hot keys, type-ahead, auto-correct, and many more. Additionally, this tool provides integrated result sets, tracing capabilities and DBMS_OUTPUT views that will considerably make editing and testing faster and easier.

Toad For Oracle Download 64 Bit

Toad For Oracle Download
Submitting forms on the support site are temporary unavailable for schedule maintenance. If you need immediate assistance please contact technical support.We apologize for the inconvenience. TOAD for Oracle was listed since February 28, 2018 and is a great program part of Databases subcategory. It has achieved over 8,101 installations all time and 161 last week. It is available for Windows and the interface is in English.